- Knowledge Base
- Run Setup
- Here
Can I use custom primers on the AVITI?
What are my options for sequencing with custom primers?
Custom primers can be used with Cloudbreak™ and Cloudbreak Freestyle™ sequencing chemistries, through either a spike-in or a replacement method. The spike-in method allows users to directly add custom primer(s) to the primer tubes in the sequencing cartridge. The replacement method allows users to add primers to custom buffer tubes and replace the sequencing primer vial tubes in the reagent cartridge with the tubes containing their custom primer(s).
To use the replacement method for custom primers, you will need one of the following:
- Custom Primer Set Cloudbreak Freestyle (820-00025) for libraries that will be sequenced with a Cloudbreak Freestyle sequencing kit (includes replacement tubes for all primers)
- Custom Primer Set Read1 (R1) Cloudbreak Freestyle (820-00038) for libraries that will be sequenced with a Cloudbreak Freestyle sequencing kit and only require a custom Read 1 primer
- Adept Custom Primer Set Cloudbreak (820-00009) for libraries that will be sequenced with a Cloudbreak sequencing kit
Note that for Cloudbreak Freestyle sequencing chemistry, Element oligonucleotides already contain sequencing primers that are compatible with standard Elevate™, TruSeq, Nextera, and small RNA libraries. For original Cloudbreak™ chemistry, sequencing primers are only compatible with standard Elevate, TruSeq, and Nextera libraries.
The following libraries do not generally require custom primers:
- Standard Nextera, TruSeq, and small RNA libraries sequenced with Cloudbreak Freestyle chemistry
- Standard Nextera and TruSeq libraries sequenced with Cloudbreak chemistry (small RNA libraries require custom primers)
For more details, see Cloudbreak Freestyle Compatibility with Third-Party Libraries and the Cloudbreak Sequencing User Guide.
What are custom sequencing primers and how can I design them?
Sequencing primers anneal to the primer binding sites of a library molecule. The location of these sites marks where the sequencing read (e.g. Read 1) will begin. For third-party libraries which make use of P5 and P7 adapters, Index 2 and Read 1 occur on the P5 side of the library, while Index 1 and Read 2 is performed on the P7 side (Figure 1).

A diagram of a standard library construction compatible with standard AVITI sequencing primers is shown in Figure 1. Custom sequencing primers differ from standard AVITI primers in both design and binding site location.
Below is some general guidance for designing custom primers for sequencing on the AVITI System. For the best results, custom primers must be validated and optimized for your libraries.
Properties:
- Tm: ≥ 60°C
- Length: ~25–35 bp
- GC content: ~45–60%
Design:
- Positioned for 5’ to 3’ extension to occur using the sequence of interest as the template
- No risk of significant secondary structures, (e.g., homodimers, hairpin loops, etc.)
- Spans any initial constant regions so sequencing begins in a high diversity region
- Primers should be HPLC-purified for optimal sequencing performance
Note: If your custom primer design includes a base sequence similar to the 3’ end of TruSeq/Nextera sequencing primers or partial TruSeq/Nextera sequencing primers, you must use the replacement method. Spiking custom primers with this design into the existing sequencing cartridge can cause unintentional binding and interfere via double priming events.
Depending on the nature of your project, additional design considerations might apply. Element Biosciences does not guarantee the performance of custom primers.
When to use custom primers?
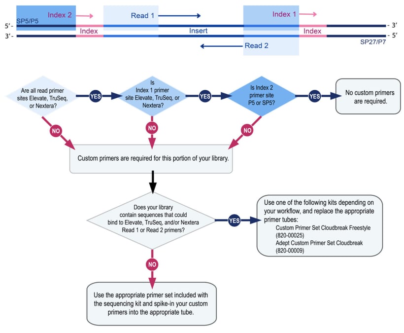
If your libraries do not include standard Elevate, TruSeq, or Nextera primer sites (as in Figure 1) or you wish to not use these primer sites for sequencing, then custom primers will be required. When planning a custom library run, your library structure and sequences of interest will determine your primer needs and the required primer set up. Use the decision tree chart in Figure 2 to help determine what you’ll need.

If designed correctly for AVITI sequencing chemistry, custom primers can be helpful in cases where the sequence primer site is not natively compatible with AVITI, or for sequencing libraries that have an initial constant region. Some example libraries where custom primers are helpful are shown in Figure 3:
A. Libraries that do not use Elevate, TruSeq, or Nextera primer binding sites for Read 2 sequencing require both a custom Read 2 primer and a custom Index 1 primer.
B. Libraries with a constant region at the beginning of Read 1 and/or Read 2, such as targeted amplicon libraries, can use a custom primer to span the constant region and begin the read in a more diverse region of the library.
- Note: If the custom primer is similar to the Elevate, TruSeq, or Nextera design, you’ll need to use the replacement method (not the spike-in method). Libraries containing sequences that could bind to TruSeq/Nextera primers can cause unintended primer binding.
C. Completely custom library with unique (non-Elevate/TruSeq/Nextera) read primers required for all sequencing primer sites. If the read primer sites do not contain sequences that could bind to TruSeq/Nextera primers, you can use either the replacement or spike-in method to add your custom primers to the sequencing run.

How to use custom primers in your sequencing run?
Custom primers can be introduced through either the spike-in or replacement method (see Figure 4):
For either method, dilute each custom primer to 100 µM with low TE first. For Index 1, Index 2, and Read 2 primers, you will add 19 µL of the 100 µM primer to the appropriate well/tube. For Read 1, add 32.4 µL of the 100 µM primer.
With the spike-in method, you can add the volume of diluted custom primer directly into the CB Freestyle or Adept Primer Set Cloudbreak primer tubes.
Alternatively, you can replace the primers in the cartridge with the appropriate Custom Primer Set buffer tubes (depending on your workflow) and then add the volume of diluted custom primers to the buffer tubes. Be sure to place the primer tubes in the correct vacated wells, matching the abbreviation on the tube label to the well label (see Figure 4 below).
Detailed instructions for the use of custom primers can be found in the Custom Primers, Run Preparation, and Run Setup sections of the Cloudbreak Sequencing User Guide.

PhiX Considerations
If you would like to use a PhiX Control library as a spike-in to your sequencing run, you must also consider the structure and read priming sites of the PhiX library.
If you are using the spike-in method of adding your custom primers to the existing sequencing primers provided in your sequencing kit, you can use the PhiX Control library that is associated with that sequencing kit. That kit already contains the primers necessary to sequence the control library.
If you are using the replacement method of adding your custom primers and would still like to use a PhiX control library, contact Element Biosciences Technical Support for guidance.
For more information, reach out to your Field Applications Scientist or Element Biosciences Support at support@elembio.com.
Related Articles
We’re here to help — if you can’t find what you’re looking for, let us know.